本文主要介绍MyBatis数据源和连接池相关的内容。@anarkh
- MyBatis详解 - 数据源与连接池
- MyBatis数据源DataSource分类
- 官网DataSource配置内容清单
- UNPOOLED
- POOLED
- JNDI
- 数据源DataSource的创建过程
- DataSource什么时候创建Connection对象
- 不使用连接池的UnpooledDataSource
- 为什么要使用连接池
- 使用了连接池的PooledDataSource
- JNDI类型的数据源DataSource
MyBatis数据源DataSource分类
MyBatis把数据源DataSource分为三种:
- UNPOOLED 不使用连接池的数据源
- POOLED 使用连接池的数据源
- JNDI 使用JNDI实现的数据源
相应地,MyBatis内部分别定义了实现了java.sql.DataSource接口的UnpooledDataSource,PooledDataSource类来表示UNPOOLED、POOLED类型的数据源。

对于JNDI类型的数据源DataSource,则是通过JNDI上下文中取值。
官网DataSource配置内容清单
dataSource 元素使用标准的 JDBC 数据源接口来配置 JDBC 连接对象的资源。
大多数 MyBatis 应用程序会按示例中的例子来配置数据源。虽然数据源配置是可选的,但如果要启用延迟加载特性,就必须配置数据源。 有三种内建的数据源类型(也就是 type="[UNPOOLED|POOLED|JNDI]"):
UNPOOLED
这个数据源的实现会每次请求时打开和关闭连接。虽然有点慢,但对那些数据库连接可用性要求不高的简单应用程序来说,是一个很好的选择。 性能表现则依赖于使用的数据库,对某些数据库来说,使用连接池并不重要,这个配置就很适合这种情形。UNPOOLED 类型的数据源仅仅需要配置以下 5 种属性:
- driver – 这是 JDBC 驱动的 Java 类全限定名(并不是 JDBC 驱动中可能包含的数据源类)。
- url – 这是数据库的 JDBC URL 地址。
- username – 登录数据库的用户名。
- password – 登录数据库的密码。
- defaultTransactionIsolationLevel – 默认的连接事务隔离级别。
- defaultNetworkTimeout – 等待数据库操作完成的默认网络超时时间(单位:毫秒)。查看 java.sql.Connection#setNetworkTimeout() 的 API 文档以获取更多信息。
作为可选项,你也可以传递属性给数据库驱动。只需在属性名加上“driver.”前缀即可,例如:
- driver.encoding=UTF8
这将通过 DriverManager.getConnection(url, driverProperties) 方法传递值为 UTF8 的 encoding 属性给数据库驱动。
POOLED
这种数据源的实现利用“池”的概念将 JDBC 连接对象组织起来,避免了创建新的连接实例时所必需的初始化和认证时间。 这种处理方式很流行,能使并发 Web 应用快速响应请求。
除了上述提到 UNPOOLED 下的属性外,还有更多属性用来配置 POOLED 的数据源:
- poolMaximumActiveConnections – 在任意时间可存在的活动(正在使用)连接数量,默认值:10
- poolMaximumIdleConnections – 任意时间可能存在的空闲连接数。
- poolMaximumCheckoutTime – 在被强制返回之前,池中连接被检出(checked out)时间,默认值:20000 毫秒(即 20 秒)
- poolTimeToWait – 这是一个底层设置,如果获取连接花费了相当长的时间,连接池会打印状态日志并重新尝试获取一个连接(避免在误配置的情况下一直失败且不打印日志),默认值:20000 毫秒(即 20 秒)。
- poolMaximumLocalBadConnectionTolerance – 这是一个关于坏连接容忍度的底层设置, 作用于每一个尝试从缓存池获取连接的线程。 如果这个线程获取到的是一个坏的连接,那么这个数据源允许这个线程尝试重新获取一个新的连接,但是这个重新尝试的次数不应该超过 poolMaximumIdleConnections 与 poolMaximumLocalBadConnectionTolerance 之和。 默认值:3(新增于 3.4.5)
- poolPingQuery – 发送到数据库的侦测查询,用来检验连接是否正常工作并准备接受请求。默认是“NO PING QUERY SET”,这会导致多数数据库驱动出错时返回恰当的错误消息。
- poolPingEnabled – 是否启用侦测查询。若开启,需要设置 poolPingQuery 属性为一个可执行的 SQL 语句(最好是一个速度非常快的 SQL 语句),默认值:false。
- poolPingConnectionsNotUsedFor – 配置 poolPingQuery 的频率。可以被设置为和数据库连接超时时间一样,来避免不必要的侦测,默认值:0(即所有连接每一时刻都被侦测 — 当然仅当 poolPingEnabled 为 true 时适用)。
JNDI
这个数据源实现是为了能在如 EJB 或应用服务器这类容器中使用,容器可以集中或在外部配置数据源,然后放置一个 JNDI 上下文的数据源引用。这种数据源配置只需要两个属性:
- initial_context – 这个属性用来在 InitialContext 中寻找上下文(即,initialContext.lookup(initial_context))。这是个可选属性,如果忽略,那么将会直接从 InitialContext 中寻找 data_source 属性。
- data_source – 这是引用数据源实例位置的上下文路径。提供了 initial_context 配置时会在其返回的上下文中进行查找,没有提供时则直接在 InitialContext 中查找。
和其他数据源配置类似,可以通过添加前缀“env.”直接把属性传递给 InitialContext。比如:
- env.encoding=UTF8
这就会在 InitialContext 实例化时往它的构造方法传递值为 UTF8 的 encoding 属性。
你可以通过实现接口 org.apache.ibatis.datasource.DataSourceFactory 来使用第三方数据源实现:
public interface DataSourceFactory {
void setProperties(Properties props);
DataSource getDataSource();
}org.apache.ibatis.datasource.unpooled.UnpooledDataSourceFactory 可被用作父类来构建新的数据源适配器,比如下面这段插入 C3P0 数据源所必需的代码:
import org.apache.ibatis.datasource.unpooled.UnpooledDataSourceFactory;
import com.mchange.v2.c3p0.ComboPooledDataSource;
public class C3P0DataSourceFactory extends UnpooledDataSourceFactory {
public C3P0DataSourceFactory() {
this.dataSource = new ComboPooledDataSource();
}
}为了令其工作,记得在配置文件中为每个希望 MyBatis 调用的 setter 方法增加对应的属性。 下面是一个可以连接至 PostgreSQL 数据库的例子:
<dataSource type="org.myproject.C3P0DataSourceFactory">
<property name="driver" value="org.postgresql.Driver"/>
<property name="url" value="jdbc:postgresql:mydb"/>
<property name="username" value="postgres"/>
<property name="password" value="root"/>
</dataSource>数据源DataSource的创建过程
MyBatis数据源DataSource对象的创建发生在MyBatis初始化的过程中。下面让我们一步步地了解MyBatis是如何创建数据源DataSource的。
在mybatis的XML配置文件中,使用<dataSource>元素来配置数据源:
<dataSource type="org.myproject.C3P0DataSourceFactory">
<property name="driver" value="org.postgresql.Driver"/>
<property name="url" value="jdbc:postgresql:mydb"/>
<property name="username" value="postgres"/>
<property name="password" value="root"/>
</dataSource>MyBatis在初始化时,解析此文件,根据<dataSource>的type属性来创建相应类型的的数据源DataSource,即:
- type=”POOLED” :MyBatis会创建PooledDataSource实例
- type=”UNPOOLED” :MyBatis会创建UnpooledDataSource实例
- type=”JNDI” :MyBatis会从JNDI服务上查找DataSource实例,然后返回使用
顺便说一下,MyBatis是通过工厂模式来创建数据源DataSource对象的,MyBatis定义了抽象的工厂接口:org.apache.ibatis.datasource.DataSourceFactory,通过其getDataSource()方法返回数据源DataSource:
public interface DataSourceFactory {
void setProperties(Properties props);
DataSource getDataSource();
}上述三种不同类型的type,则有对应的以下dataSource工厂:
- POOLED PooledDataSourceFactory
- UNPOOLED UnpooledDataSourceFactory
- JNDI JndiDataSourceFactory
其类图如下所示:

MyBatis创建了DataSource实例后,会将其放到Configuration对象内的Environment对象中,供以后使用。
DataSource什么时候创建Connection对象
当我们需要创建SqlSession对象并需要执行SQL语句时,这时候MyBatis才会去调用dataSource对象来创建java.sql.Connection对象。也就是说,java.sql.Connection对象的创建一直延迟到执行SQL语句的时候。
比如,我们有如下方法执行一个简单的SQL语句:
String resource = "mybatis-config.xml";
InputStream inputStream = Resources.getResourceAsStream(resource);
SqlSessionFactory sqlSessionFactory = new SqlSessionFactoryBuilder().build(inputStream);
SqlSession sqlSession = sqlSessionFactory.openSession();
sqlSession.selectList("SELECT * FROM STUDENTS");前4句都不会导致java.sql.Connection对象的创建,只有当第5句sqlSession.selectList("SELECT * FROM STUDENTS"),才会触发MyBatis在底层执行下面这个方法来创建java.sql.Connection对象:
protected void openConnection() throws SQLException {
if (log.isDebugEnabled()) {
log.debug("Opening JDBC Connection");
}
connection = dataSource.getConnection();
if (level != null) {
connection.setTransactionIsolation(level.getLevel());
}
setDesiredAutoCommit(autoCommmit);
}不使用连接池的UnpooledDataSource
当 <dataSource>的type属性被配置成了”UNPOOLED”,MyBatis首先会实例化一个UnpooledDataSourceFactory工厂实例,然后通过.getDataSource()方法返回一个UnpooledDataSource实例对象引用,我们假定为dataSource。
使用UnpooledDataSource的getConnection(),每调用一次就会产生一个新的Connection实例对象。
UnPooledDataSource的getConnection()方法实现如下:
public Connection getConnection() throws SQLException
{
return doGetConnection(username, password);
}
private Connection doGetConnection(String username, String password) throws SQLException
{
Properties props = new Properties();
if (driverProperties != null)
{
props.putAll(driverProperties);
}
if (username != null)
{
props.setProperty("user", username);
}
if (password != null)
{
props.setProperty("password", password);
}
return doGetConnection(props);
}
private Connection doGetConnection(Properties properties) throws SQLException
{
initializeDriver();
Connection connection = DriverManager.getConnection(url, properties);
configureConnection(connection);
return connection;
}如上代码所示,UnpooledDataSource会做以下事情:
- 初始化驱动 :判断driver驱动是否已经加载到内存中,如果还没有加载,则会动态地加载driver类,并实例化一个Driver对象,使用DriverManager.registerDriver()方法将其注册到内存中,以供后续使用。
- 创建Connection对象 :使用DriverManager.getConnection()方法创建连接。
- 配置Connection对象 :设置是否自动提交autoCommit和隔离级别isolationLevel。
- 返回Connection对象 。
上述的序列图如下所示:

总结:从上述的代码中可以看到,我们每调用一次getConnection()方法,都会通过DriverManager.getConnection()返回新的java.sql.Connection实例。
为什么要使用连接池
- 创建一个java.sql.Connection实例对象的代价
首先让我们来看一下创建一个java.sql.Connection对象的资源消耗。我们通过连接Oracle数据库,创建创建Connection对象,来看创建一个Connection对象、执行SQL语句各消耗多长时间。代码如下:
public static void main(String[] args) throws Exception
{
String sql = "select * from hr.employees where employee_id < ? and employee_id >= ?";
PreparedStatement st = null;
ResultSet rs = null;
long beforeTimeOffset = -1L;
long afterTimeOffset = -1L;
long executeTimeOffset = -1L;
Connection con = null;
Class.forName("oracle.jdbc.driver.OracleDriver");
beforeTimeOffset = new Date().getTime();
System.out.println("before:\t" + beforeTimeOffset);
con = DriverManager.getConnection("jdbc:oracle:thin:@127.0.0.1:1521:xe", "louluan", "123456");
afterTimeOffset = new Date().getTime();
System.out.println("after:\t\t" + afterTimeOffset);
System.out.println("Create Costs:\t\t" + (afterTimeOffset - beforeTimeOffset) + " ms");
st = con.prepareStatement(sql);
st.setInt(1, 101);
st.setInt(2, 0);
rs = st.executeQuery();
executeTimeOffset = new Date().getTime();
System.out.println("Exec Costs:\t\t" + (executeTimeOffset - afterTimeOffset) + " ms");
}上述程序的执行结果为:
从此结果可以清楚地看出,创建一个Connection对象,用了250 毫秒;而执行SQL的时间用了170毫秒。
创建一个Connection对象用了250毫秒!这个时间对计算机来说可以说是一个非常奢侈的!
这仅仅是一个Connection对象就有这么大的代价,设想一下另外一种情况:如果我们在Web应用程序中,为用户的每一个请求就操作一次数据库,当有10000个在线用户并发操作的话,对计算机而言,仅仅创建Connection对象不包括做业务的时间就要损耗10000×250ms= 250 0000 ms = 2500 s = 41.6667 min,竟然要41分钟!!!如果对高用户群体使用这样的系统,简直就是开玩笑!
- 问题分析 :
创建一个java.sql.Connection对象的代价是如此巨大,是因为创建一个Connection对象的过程,在底层就相当于和数据库建立的通信连接,在建立通信连接的过程,消耗了这么多的时间,而往往我们建立连接后(即创建Connection对象后),就执行一个简单的SQL语句,然后就要抛弃掉,这是一个非常大的资源浪费!
- 解决方案 :
对于需要频繁地跟数据库交互的应用程序,可以在创建了Connection对象,并操作完数据库后,可以不释放掉资源,而是将它放到内存中,当下次需要操作数据库时,可以直接从内存中取出Connection对象,不需要再创建了,这样就极大地节省了创建Connection对象的资源消耗。由于内存也是有限和宝贵的,这又对我们对内存中的Connection对象怎么有效地维护提出了很高的要求。我们将在内存中存放Connection对象的容器称之为连接池(Connection Pool)。下面让我们来看一下MyBatis的线程池是怎样实现的。
使用了连接池的PooledDataSource
同样地,我们也是使用PooledDataSource的getConnection()方法来返回Connection对象。现在让我们看一下它的基本原理:
PooledDataSource将java.sql.Connection对象包裹成PooledConnection对象放到了PoolState类型的容器中维护。 MyBatis将连接池中的PooledConnection分为两种状态:空闲状态(idle)和活动状态(active),这两种状态的PooledConnection对象分别被存储到PoolState容器内的idleConnections和activeConnections两个List集合中:
idleConnections : 空闲(idle)状态PooledConnection对象被放置到此集合中,表示当前闲置的没有被使用的PooledConnection集合,调用PooledDataSource的getConnection()方法时,会优先从此集合中取PooledConnection对象。当用完一个java.sql.Connection对象时,MyBatis会将其包裹成PooledConnection对象放到此集合中。
activeConnections : 活动(active)状态的PooledConnection对象被放置到名为activeConnections的ArrayList中,表示当前正在被使用的PooledConnection集合,调用PooledDataSource的getConnection()方法时,会优先从idleConnections集合中取PooledConnection对象,如果没有,则看此集合是否已满,如果未满,PooledDataSource会创建出一个PooledConnection,添加到此集合中,并返回。
PoolState连接池的大致结构 如下所示:

- 获取java.sql.Connection对象的过程
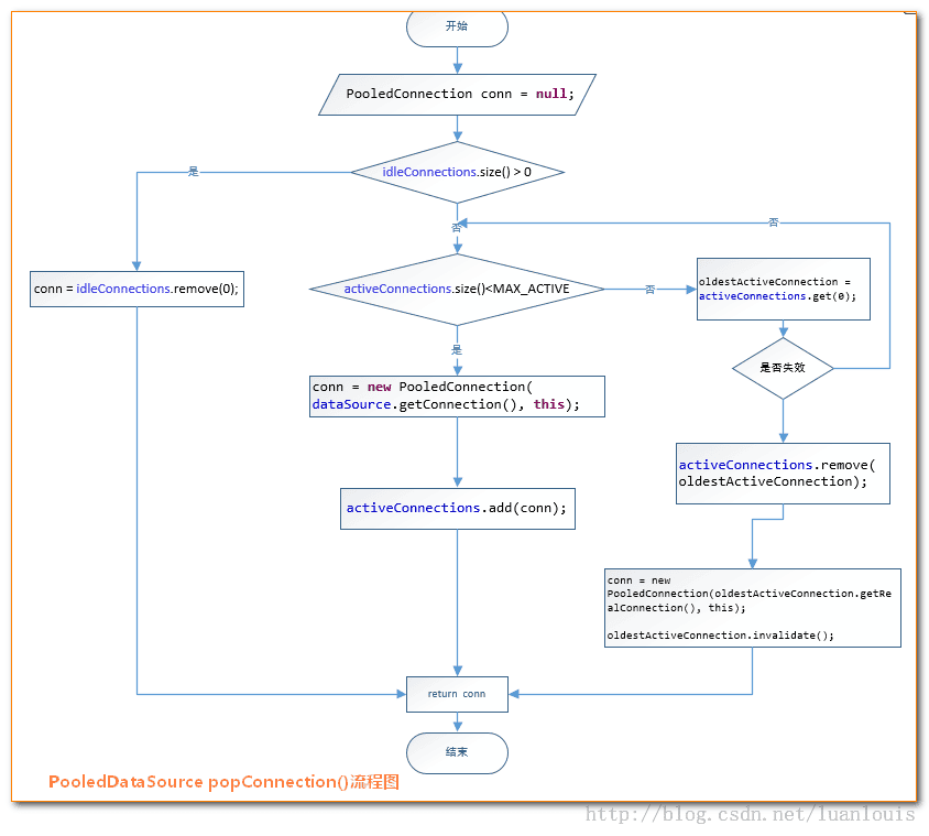
下面让我们看一下PooledDataSource 的getConnection()方法获取Connection对象的实现:
public Connection getConnection() throws SQLException {
return popConnection(dataSource.getUsername(), dataSource.getPassword()).getProxyConnection();
}
public Connection getConnection(String username, String password) throws SQLException {
return popConnection(username, password).getProxyConnection();
}上述的popConnection()方法,会从连接池中返回一个可用的PooledConnection对象,然后再调用getProxyConnection()方法最终返回Conection对象。(至于为什么会有getProxyConnection(),请关注下一节)。
现在让我们看一下popConnection()方法到底做了什么:
- 先看是否有空闲(idle)状态下的PooledConnection对象,如果有,就直接返回一个可用的PooledConnection对象;否则进行第2步。
- 查看活动状态的PooledConnection池activeConnections是否已满;如果没有满,则创建一个新的PooledConnection对象,然后放到activeConnections池中,然后返回此PooledConnection对象;否则进行第三步;
- 看最先进入activeConnections池中的PooledConnection对象是否已经过期:如果已经过期,从activeConnections池中移除此对象,然后创建一个新的PooledConnection对象,添加到activeConnections中,然后将此对象返回;否则进行第4步。
- 线程等待,循环2步
private PooledConnection popConnection(String username, String password) throws SQLException
{
boolean countedWait = false;
PooledConnection conn = null;
long t = System.currentTimeMillis();
int localBadConnectionCount = 0;
while (conn == null)
{
synchronized (state)
{
if (state.idleConnections.size() > 0)
{
conn = state.idleConnections.remove(0);
if (log.isDebugEnabled())
{
log.debug("Checked out connection " + conn.getRealHashCode() + " from pool.");
}
}
else
{
if (state.activeConnections.size() < poolMaximumActiveConnections)
{
conn = new PooledConnection(dataSource.getConnection(), this);
@SuppressWarnings("unused")
Connection realConn = conn.getRealConnection();
if (log.isDebugEnabled())
{
log.debug("Created connection " + conn.getRealHashCode() + ".");
}
}
else
{
PooledConnection oldestActiveConnection = state.activeConnections.get(0);
long longestCheckoutTime = oldestActiveConnection.getCheckoutTime();
if (longestCheckoutTime > poolMaximumCheckoutTime)
{
state.claimedOverdueConnectionCount++;
state.accumulatedCheckoutTimeOfOverdueConnections += longestCheckoutTime;
state.accumulatedCheckoutTime += longestCheckoutTime;
state.activeConnections.remove(oldestActiveConnection);
if (!oldestActiveConnection.getRealConnection().getAutoCommit())
{
oldestActiveConnection.getRealConnection().rollback();
}
conn = new PooledConnection(oldestActiveConnection.getRealConnection(), this);
oldestActiveConnection.invalidate();
if (log.isDebugEnabled())
{
log.debug("Claimed overdue connection " + conn.getRealHashCode() + ".");
}
}
else
{
try
{
if (!countedWait)
{
state.hadToWaitCount++;
countedWait = true;
}
if (log.isDebugEnabled())
{
log.debug("Waiting as long as " + poolTimeToWait + " milliseconds for connection.");
}
long wt = System.currentTimeMillis();
state.wait(poolTimeToWait);
state.accumulatedWaitTime += System.currentTimeMillis() - wt;
}
catch (InterruptedException e)
{
break;
}
}
}
}
if (conn != null)
{
if (conn.isValid())
{
if (!conn.getRealConnection().getAutoCommit())
{
conn.getRealConnection().rollback();
}
conn.setConnectionTypeCode(assembleConnectionTypeCode(dataSource.getUrl(), username, password));
conn.setCheckoutTimestamp(System.currentTimeMillis());
conn.setLastUsedTimestamp(System.currentTimeMillis());
state.activeConnections.add(conn);
state.requestCount++;
state.accumulatedRequestTime += System.currentTimeMillis() - t;
}
else
{
if (log.isDebugEnabled())
{
log.debug("A bad connection (" + conn.getRealHashCode() + ") was returned from the pool, getting another connection.");
}
state.badConnectionCount++;
localBadConnectionCount++;
conn = null;
if (localBadConnectionCount > (poolMaximumIdleConnections + 3))
{
if (log.isDebugEnabled())
{
log.debug("PooledDataSource: Could not get a good connection to the database.");
}
throw new SQLException("PooledDataSource: Could not get a good connection to the database.");
}
}
}
}
}
if (conn == null)
{
if (log.isDebugEnabled())
{
log.debug("PooledDataSource: Unknown severe error condition. The connection pool returned a null connection.");
}
throw new SQLException("PooledDataSource: Unknown severe error condition. The connection pool returned a null connection.");
}
return conn;
}对应的处理流程图如下所示:

如上所示,对于PooledDataSource的getConnection()方法内,先是调用类PooledDataSource的popConnection()方法返回了一个PooledConnection对象,然后调用了PooledConnection的getProxyConnection()来返回Connection对象。
- java.sql.Connection对象的回收
当我们的程序中使用完Connection对象时,如果不使用数据库连接池,我们一般会调用 connection.close()方法,关闭connection连接,释放资源。如下所示:
private void test() throws ClassNotFoundException, SQLException
{
String sql = "select * from hr.employees where employee_id < ? and employee_id >= ?";
PreparedStatement st = null;
ResultSet rs = null;
Connection con = null;
Class.forName("oracle.jdbc.driver.OracleDriver");
try
{
con = DriverManager.getConnection("jdbc:oracle:thin:@127.0.0.1:1521:xe", "louluan", "123456");
st = con.prepareStatement(sql);
st.setInt(1, 101);
st.setInt(2, 0);
rs = st.executeQuery();
con.close();
}
catch (SQLException e)
{
con.close();
e.printStackTrace();
}
}调用过close()方法的Connection对象所持有的资源会被全部释放掉,Connection对象也就不能再使用。
那么,如果我们使用了连接池,我们在用完了Connection对象时,需要将它放在连接池中,该怎样做呢 ?
为了和一般的使用Conneciton对象的方式保持一致,我们希望当Connection使用完后,调用.close()方法,而实际上Connection资源并没有被释放,而实际上被添加到了连接池中。这样可以做到吗?答案是可以。上述的要求从另外一个角度来描述就是:能否提供一种机制,让我们知道Connection对象调用了什么方法,从而根据不同的方法自定义相应的处理机制。恰好代理机制就可以完成上述要求.
怎样实现Connection对象调用了close()方法,而实际是将其添加到连接池中 :
这是要使用代理模式,为真正的Connection对象创建一个代理对象,代理对象所有的方法都是调用相应的真正Connection对象的方法实现。当代理对象执行close()方法时,要特殊处理,不调用真正Connection对象的close()方法,而是将Connection对象添加到连接池中。
MyBatis的PooledDataSource的PoolState内部维护的对象是PooledConnection类型的对象,而PooledConnection则是对真正的数据库连接java.sql.Connection实例对象的包裹器。
PooledConnection对象内持有一个真正的数据库连接java.sql.Connection实例对象和一个java.sql.Connection的代理,其部分定义如下:
class PooledConnection implements InvocationHandler {
private PooledDataSource dataSource;
private Connection realConnection;
private Connection proxyConnection;
}PooledConenction实现了InvocationHandler接口,并且,proxyConnection对象也是根据这个它来生成的代理对象:
public PooledConnection(Connection connection, PooledDataSource dataSource) {
this.hashCode = connection.hashCode();
this.realConnection = connection;
this.dataSource = dataSource;
this.createdTimestamp = System.currentTimeMillis();
this.lastUsedTimestamp = System.currentTimeMillis();
this.valid = true;
this.proxyConnection = (Connection) Proxy.newProxyInstance(Connection.class.getClassLoader(), IFACES, this);
}实际上,我们调用PooledDataSource的getConnection()方法返回的就是这个proxyConnection对象。当我们调用此proxyConnection对象上的任何方法时,都会调用PooledConnection对象内invoke()方法。
让我们看一下PooledConnection类中的invoke()方法定义:
public Object invoke(Object proxy, Method method, Object[] args) throws Throwable {
String methodName = method.getName();
if (CLOSE.hashCode() == methodName.hashCode() && CLOSE.equals(methodName)) {
dataSource.pushConnection(this);
return null;
} else {
try {
if (!Object.class.equals(method.getDeclaringClass())) {
checkConnection();
}
return method.invoke(realConnection, args);
} catch (Throwable t) {
throw ExceptionUtil.unwrapThrowable(t);
}
}
}从上述代码可以看到,当我们使用了pooledDataSource.getConnection()返回的Connection对象的close()方法时,不会调用真正Connection的close()方法,而是将此Connection对象放到连接池中。
JNDI类型的数据源DataSource
对于JNDI类型的数据源DataSource的获取就比较简单,MyBatis定义了一个JndiDataSourceFactory工厂来创建通过JNDI形式生成的DataSource。下面让我们看一下JndiDataSourceFactory的关键代码:
if (properties.containsKey(INITIAL_CONTEXT) && properties.containsKey(DATA_SOURCE))
{
Context ctx = (Context) initCtx.lookup(properties.getProperty(INITIAL_CONTEXT));
dataSource = (DataSource) ctx.lookup(properties.getProperty(DATA_SOURCE));
}
else if (properties.containsKey(DATA_SOURCE))
{
dataSource = (DataSource) initCtx.lookup(properties.getProperty(DATA_SOURCE));
}